声优热聊语音官方版是一款面向广大声优爱好者和用户的社交聊天类应用。在这里,你可以与各地的声优达人进行实时语音交流,分享经验,互相学习。作为一款国产软件,声优热聊语音官方版将带给你全新的社交体验。
声优热聊语音怎么注册账号
1、进入软件后,可选择【登录/注册】、【微信登录】或【QQ登录】,选择前需勾选同意【用户服务协议】及【用户隐私政策】。
2、在登录界面,若没有账号可点击【注册账号】,也可选择【一键登录】、且需勾选同意相关协议政策。
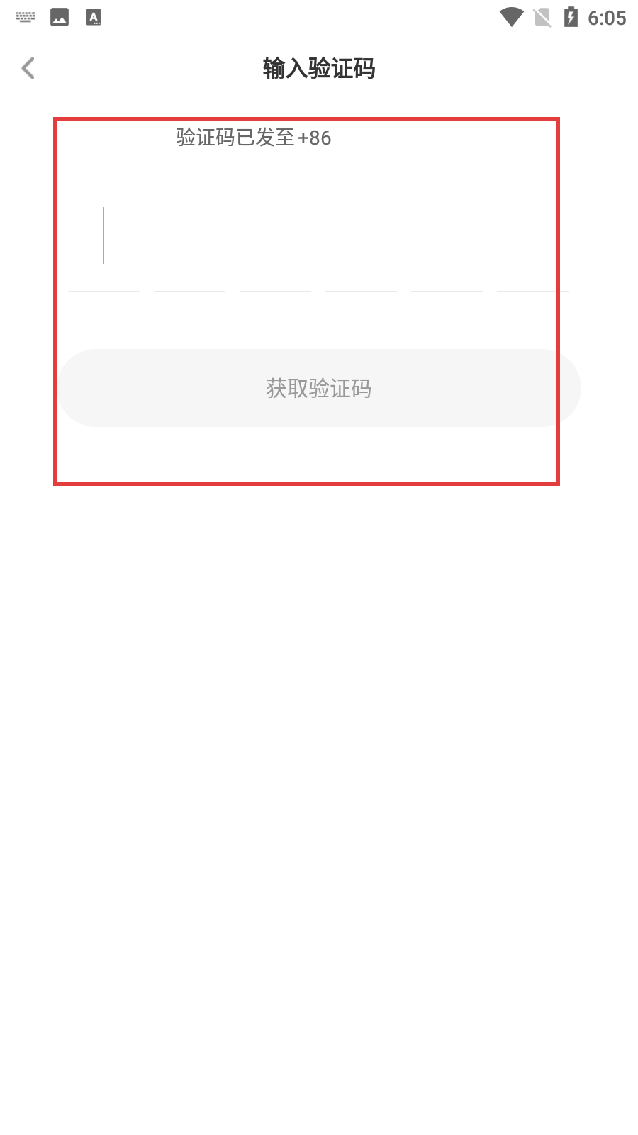
3、注册时需在输入框填写注册的手机号,然后点击【获取验证码】,同时要勾选同意【用户服务协议】及【用户隐私政策】。
4、输入手机号获取验证码后,在对应输入框填写验证码,若未收到可点击【获取验证码】重新获取。
APP功能
1、实时语音聊天:声优热聊语音官方版支持实时语音聊天功能,让用户可以随时随地与其他声优爱好者进行语音交流,分享心得。
2、声优资讯:应用内汇聚了丰富的声优资讯,包括行业动态、声优作品推荐等,方便用户了解最新的声优信息。
3、在线学习:声优热聊语音官方版还提供了在线学习功能,包括发声技巧、角色演绎等多种课程,帮助用户提升声优技能。
APP特色
1、专业声优社区:应用内汇聚了大量专业声优和爱好者,形成了一个高质量的交流社区,让用户能够与行业精英互动。
2、语音交友:声优热聊语音官方版支持语音交友功能,让用户可以通过语音匹配找到志同道合的声优朋友。
3、多样化互动:应用内提供了丰富的互动方式,包括语音直播、在线问答、话题讨论等,满足用户多样化的社交需求。
APP优势
1、安全可靠:声优热聊语音官方版注重用户隐私保护,采用先进的加密技术保护用户数据安全。
2、优质体验:应用界面简洁友好,操作便捷,让用户能够轻松上手。
3、实时更新:团队持续对应用进行优化和更新,修复漏洞并添加新功能,确保用户体验始终处于行业前沿。
通过以上介绍,相信你对声优热聊语音官方版已经有了更深入的了解。作为一款专注于声优领域的社交聊天类应用,它将带给你全新的社交体验和学习机会。快来下载声优热聊语音官方版,与更多声优爱好者一起畅聊吧!
更新日志
v3.0.4版本
【更新】邀请拉新奖励机制重磅来袭;
【优化】社区动态-悬赏图片发布更流畅;
【修复】一些已知问题,提高网络通话的稳定性;



